The reason I picked this topic was it was an area we need some additional clarification on. So we compiled some information. Before I begin, I need to thank Tom, from the Sage ERP X3 team for his valuable input that I used as a baseline for this post.
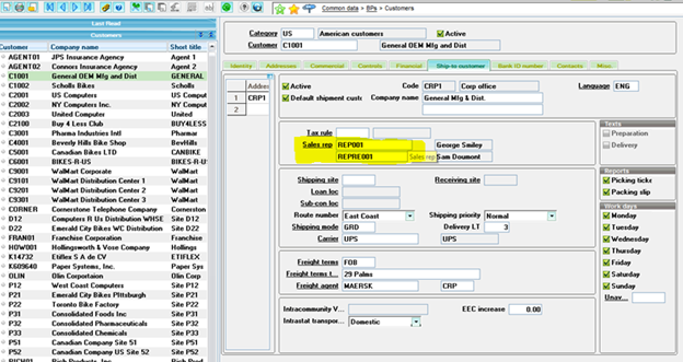
The Commissions are not presented in the documentation, as there are many ways to configure them. If you want to link specific products with specific reps, and, specific customers then Price books will be the best way to manage this. Sage ERP X3, at a basic level, will assign a commission at time of sales order based upon rep assignment to the line ordered. For example, if no rep is referenced, then, no commission is calculated. Also, the sales rep must be referenced on the ship-to customer address for the default to occur at the line during sales order entry.
Set up a sales rep with the commission factors:

The customer must also have commission set up:


Optional Price book with Commission factor over-ride:

Sales order entry:

There are many additional configuration and variations way too many to cover here… remember to start with this from the simplistic level and work your way up to the complex, the complex level being managed with price book definitions. I will try to make a more complex sample in a future post.


